お問い合わせ

採用募集中!

2021.05.22 コンサルタントの独り言

これからのインドネシアと日本の関係

21世紀の世界構図

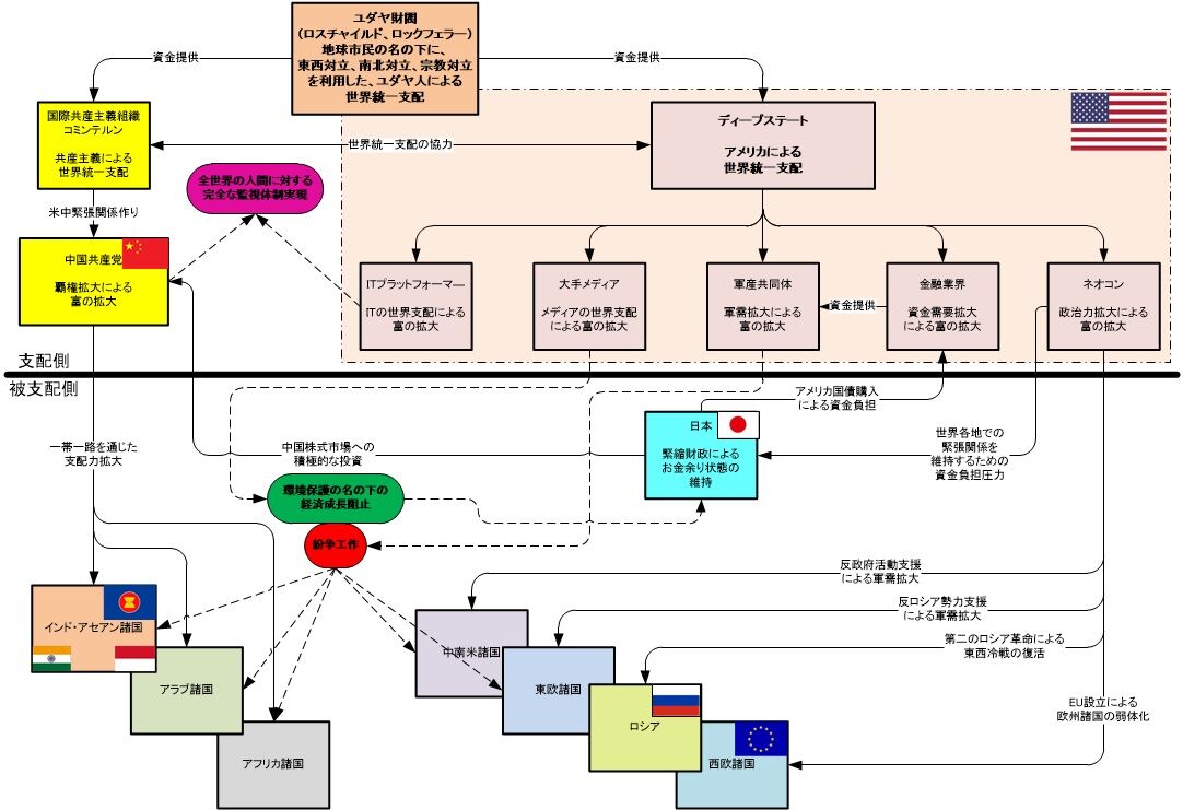
ここ10年くらい、左翼でも右翼でもない、中立な立場で信頼出来る何人かの国際政治専門家の話しを聴いて来ました。

そして私なりに21世紀の世界構図を一枚の絵にまとめてみました。
どうやら支配する側の世界と支配される側の世界に分かれつつあるようで、日本とインドネシアは支配される側の世界にあると思います。
20世紀初頭の日本は欧米が世界の殆どを植民地として支配する中で、敢然とそれに挑戦したました。
しかし、1945年に太平洋戦争で、そして1989年に経済戦争で、二度にわたりアメリカに潰されてしまった我が国日本は、再度支配者側に挑戦することは当面は不可能でしょう。
しかし、逆に1945年に独立を果たして、最近は着々と力を付けて来ているインドネシアはどうでしょうか。
独立国家としての国民の高い誇りと、世界第4位の人口(日本は11位)、世界第14位の広い国土(日本は63位)、世界第16位のGDP(日本は3位)、のように経済力はまだ低いですが、豊かな資源と労働力を活かした経済成長に期待出来ることは大きいでしょう。
支配者側の大陸国家と異なり、同じ島嶼国家としての親和性が高く歴史的にも太い繋がりを持つ両国が協力して支配者側に対抗することは決して不可能ではないと思います。
今の日本の状況を考えると、インドネシアが主導権を取り、日本がそれを支える形でも良いと思います。
これからは先進国と発展途上国の関係ではなく、違った形でインドネシアとの関係を考えるべきです。